Przeczytaj
Tekstury w Blenderze odgrywają kluczową rolę w tworzeniu realistycznych i atrakcyjnych wizualnie obiektów . Są opakowaniem, w które zawinięte są nasze modele. Im bardziej dopasowane do modelu jest opakowanie, tym lepszy jest efekt końcowy.
Nakładanie tekstur polega na mapowaniu obrazu na powierzchni obiektu , co pozwala na uzyskanie detali, kolorów i różnorodności powierzchni.
Rodzaje tekstur
Wyróżnić możemy tekstury obrazowe oraz proceduralne.
Tekstury obrazowe korzystają z obrazów (np. zdjęć) jako źródła dla tekstury.
Tekstury proceduralne są generowane przez program (rozdzielczość nie jest problemem, a wzór się nie powtarza).
Mapowanie UV
UV Mapping to proces nakładania dwuwymiarowego obrazu na trójwymiarowy obiekt.

Działa poprzez przypisywanie współrzędnych obrazu tekstury do wierzchołków siatki . Blender pozwala na ręczne i automatyczne rozmieszczenie mapowania . Tworzenie odpowiedniego mapowania jest kluczowe dla poprawnego wyglądu nałożonej tekstury.
W Blenderze można korzystać z narzędzi takich jak: Mark Seam, Unwrap i Live Unwrap.
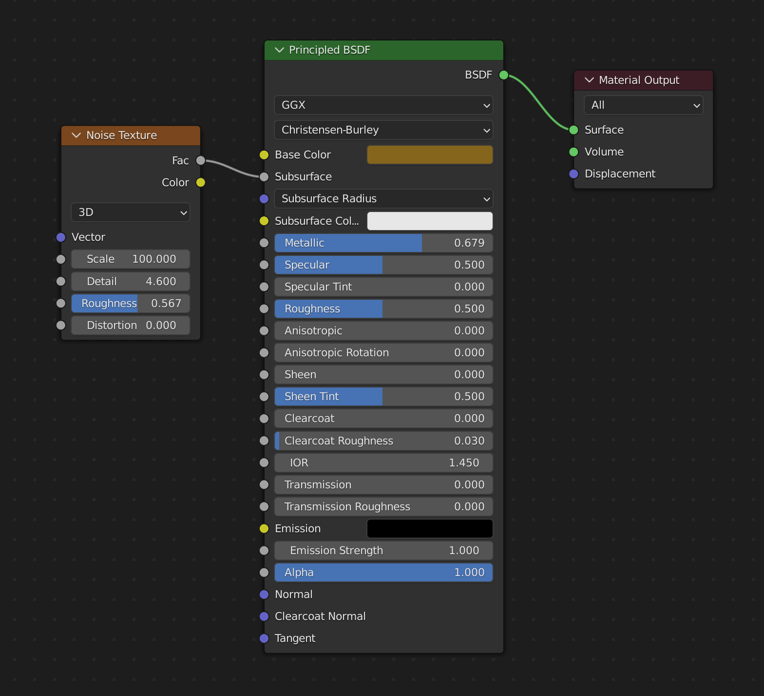
Węzły
Blender pozwala na tworzenie i edycję materiałów za pomocą węzłów. Dzięki nim jesteśmy w stanie wprowadzać wartości poszczególnych parametrów materiału, a program wykorzysta je do renderowania obrazu.

Używając węzłów, można łączyć różne tekstury, modyfikować je oraz łączyć z innymi właściwościami materiałów.
Shader Editor pozwala na wizualne budowanie materiałów z teksturami, korzystając z węzłów.
Materiały
Materiały w Blenderze pozwalają nam zdefiniować, jak obiekt powinien odbijać lub emitować światło. Node‑based system (system węzłowy) pozwala na tworzenie zaawansowanych materiałów z wykorzystaniem różnych tekstur, shaderówshaderów i efektów. Popularne shadery to (Bidirectional Scattering Distribution Function) takie jak: Principled BSDF, Diffuse BSDF, Glossy BSDF. Różnią się one od siebie parametrami, które możemy wykorzystać do definiowania wyglądu materiału. Niektóre koncentrują się na metaliczności powierzchni, inne na sposobie odbijania światła. Stanowią punkt wejścia do dalszej edycji materiału.
Więcej na temat materiałów znajdziesz w e‑materiale Blender – światło, materiały i teksturyBlender – światło, materiały i tekstury.
Kanały tekstur
Kanały tekstur pozwalają na kontrolowanie różnych aspektów wyglądu powierzchni, takich jak kolor, jasność, szorstkość czy przezroczystość.
Przykłady kanałów tekstur: Kolor podstawowy (Base Color), Roughness, Metallic, Normal, Displacement, Ambient Occlusion.
Kanały te można łączyć za pomocą systemu węzłów w celu uzyskania realistycznych efektów.
Proceduralne generowanie tekstur
Blender pozwala na tworzenie tekstur proceduralnych za pomocą wbudowanych węzłów, takich jak Noise Texture, Voronoi Texture czy Musgrave Texture.

Wygenerowane w ten sposób tekstury będą posiadały monotonny, ale unikalny wzór, który możemy dostosować do naszych potrzeb poprzez edycję węzła.

Proceduralne tekstury pozwalają na osiągnięcie wysokiej jakości detali i nieskończonej rozdzielczości.
Szybkie nałożenie tekstur
Dla szybkich rezultatów można użyć funkcji Smart UV Project.
Słownik
(inaczej: fazowanie, ścinanie, zeszlifowanie); funkcja, która pozwala zaokrąglić narożniki i dodać do nich ukośne powierzchnie; znajduje zastosowanie podczas poprawiania wyglądu brył, które mają zbyt ostre krawędzie; używana jest także do generowania nowych ścian; możliwe jest utworzenie nowych przekrojów przez obiekt (tzw. profili), które mogą zaokrąglać rogi lub nadawać im inne kształty
(inaczej: wytłaczanie, rozciąganie); czynność, której skutkiem jest powielenie zaznaczonej geometrii, podobnie jak w przypadku duplikowania zaznaczenia; nowo utworzona geometria jest połączona za pomocą krawędzi lub ścian z geometrią, która była początkowo zaznaczona
(inaczej: wcięcie, zastrzał, kryza); operacja, w czasie której powielany jest obrys zaznaczonej geometrii; dodatkowo możliwe jest wyniesienie nowo powstającej geometrii ponad lub pod płaszczyznę geometrii oryginalnej
rozbudowany system pracy z pojedynczym obiektem, w którym dostępne stają się jego elementy składowe; w przypadku siatek (mesh) mamy możliwość dowolnego manipulowania wierzchołkami, krawędziami i ścianami; w trybie tym można budować nowe obiekty; w menu znajduje się wiele złożonych poleceń do wykonywania operacji na siatkach, niektóre z nich mogą znacznie rozbudowywać i komplikować geometrię obiektów; siatki modyfikowane w tym trybie mogą być także transformowane za pomocą operacji G‑R-S, ale zmianie ulega tylko siatka
sposób pracy z osobnymi obiektami w programie Blender; transformacje takie jak przesunięcia, skalowanie lub rotacje stosowane są w odniesieniu do całego obiektu; w tym trybie nie można edytować siatki; jest to domyślny tryb pracy i wykorzystuje się go do zarządzania sceną; można w nim wykonać proste obiekty
funkcja używana w procesie renderowania; określa ona, w jaki sposób światło reaguje na obecność obiektu w scenie 3D