Systemy lokalizacji pojazdów szynowych
System SMOK, system lokalizacji pojazdu GPS i monitoringuSystem SMOK, system lokalizacji pojazdu GPS i monitoringu
Możliwości systemu SMOKMożliwości systemu SMOK
W obrębie kabiny maszynisty można znaleźćW obrębie kabiny maszynisty można znaleźć
Moduły wykonawcze systemu SMOKModuły wykonawcze systemu SMOK
Schemat blokowy podłączenia tachografu z funkcją SHP w lokomotywieSchemat blokowy podłączenia tachografu z funkcją SHP w lokomotywie
Monitoring parametrów eksploatacyjnychMonitoring parametrów eksploatacyjnych
Moduł identyfikacji maszynistów pozwala na szczegółowe rozliczenie każdego pracownika z...Moduł identyfikacji maszynistów pozwala na szczegółowe rozliczenie każdego pracownika z...
Moduł integracji systemu SMOK z systemem SEPEModuł integracji systemu SMOK z systemem SEPE
Kamery w obrębie lokomotywyKamery w obrębie lokomotywy
System rejestracji przebiegu licznika kilometrówSystem rejestracji przebiegu licznika kilometrów
Propozycja systemu rejestracji przebiegu Lenord + BauerPropozycja systemu rejestracji przebiegu Lenord + Bauer
Wybrane przedsiębiorstwa z branży kolejowej korzystające z systemu SMOKWybrane przedsiębiorstwa z branży kolejowej korzystające z systemu SMOK
Odbiorniki satelitarne systemu GPS i transmisji danych GPRSOdbiorniki satelitarne systemu GPS i transmisji danych GPRS
System SMOK, system lokalizacji pojazdu GPS i monitoringu
System Monitorowania Pojazdów znajduje zastosowanie w branży kolejowej w monitoringu lokomotyw oraz ruchu floty pojazdów szynowych.
Podstawowe zadania systemu:
monitorowanie parametrów eksploatacyjnych, np. prędkości,
identyfikacja maszynisty,
generowanie alarmów, np. dotyczących lokalizacji pojazdu,
zapisywanie parametrów technicznych pojazdu.
Powrót na górę stronyPowrót na górę strony
Możliwości systemu SMOK

Powrót na górę stronyPowrót na górę strony
W obrębie kabiny maszynisty można znaleźć:
zestaw głośnomówiący,
terminal komunikacyjny,
identyfikację maszynisty,
kamery,
promiennik podczerwieni,
tachograf,
interfejs ,
sterownik .
Ten system umożliwia nie tylko ewidencjonowanie danych z lokomotyw, ale także reagowanie w elastyczny sposób na nieprawidłowości poprzez generowanie alarmów, np. alarmu z nieprawidłowego wyłączenia lokomotywy — zbyt wysoka temperatura, przekroczenie dopuszczalnej prędkości czy też ubytek paliwa.
Powrót na górę stronyPowrót na górę strony
Moduły wykonawcze systemu SMOK:
Wideorejestracja w lokomotywach obejmuje m.in. instalację kamer do ciągłego nagrywania trasy lokomotywy, tzn. obrazu przed i za lokomotywą, a także mikrofonów do nagrywania głosów w kabinie lokomotywy. Zastosowanie promienników podczerwieni umożliwia rejestrację obrazu w warunkach słabego oświetlenia, np. w nocy. W innym przypadku zastosowany moduł rejestracji obrazu został wykorzystany do monitorowania wszelkich nadużyć i ingerencji w silnik lokomotywy i układy paliwowe.
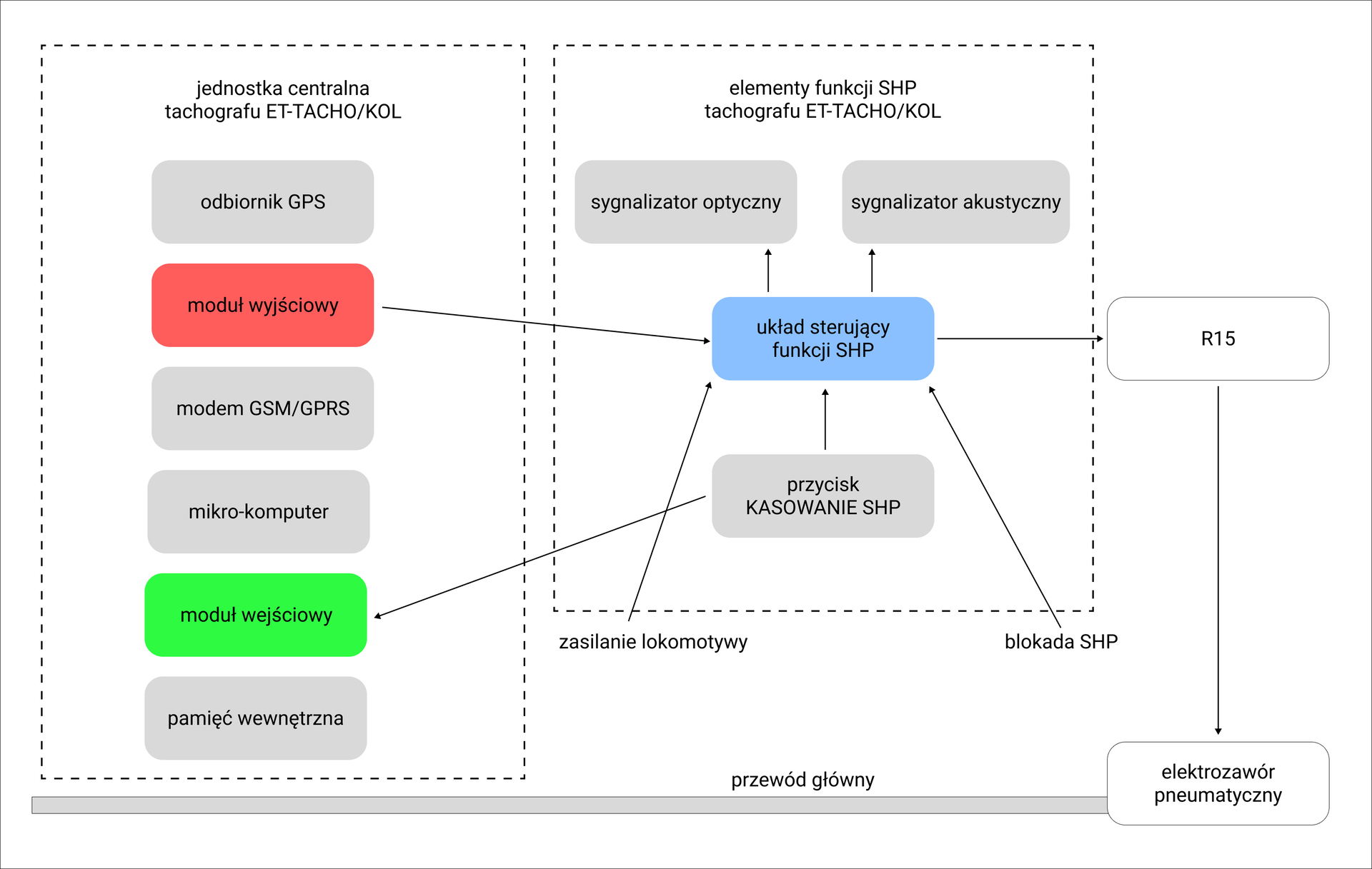
Tachograf elektroniczny z funkcją . Tym, co wyróżnia na tle innych rozwiązań, jest funkcja (Samoczynne Hamowanie Pociągu). Nie wymaga zakupu i utrzymania kosztownych elementów infrastruktury przytorowej. Jej zadaniem jest kontrolowanie czujności maszynisty podczas przejeżdżania przez określone punkty sieci kolejowej, takie jak semafory wjazdowe i wyjazdowe oraz tarcze ostrzegawcze. Po wjeździe w wyznaczony obszar rozpoczyna się procedura kontroli czujności. Gdy maszynista nie reaguje na optyczny sygnał dźwiękowy, moduł uruchamia procedurę nagłego hamowania pociągu. Pamięć obrotomierza przechowuje informacje o punktach i kierunkach, w których funkcja została aktywowana. Aktywuje się ona w określonych lokalizacjach, wykorzystując informacje o aktualnej pozycji pociągu.
Powrót na górę stronyPowrót na górę strony
Schemat blokowy podłączenia tachografu z funkcją SHP w lokomotywie

W kabinie lokomotywy znajduje się terminal komunikacyjny, za pośrednictwem którego maszynista ma dostęp do zapisanych przez system parametrów pracy lokomotywy oraz do dwukierunkowej komunikacji między pojazdem maszynisty a dyspozytorem.
Moduł kontroli paliwa oraz moduł tachografu elektronicznego — zainstalowane rozwiązania umożliwiają rejestrowanie parametrów, takich jak:
prędkość,
moc,
obroty silnika,
ilość oraz zużycie paliwa,
aktywacja kabiny,
ustawienie nastawnika jazdy,
hamowanie,
zasilanie radiotelefonu,
użycie przycisku czujności,
syreny pneumatyczne.
Powrót na górę stronyPowrót na górę strony
Monitoring parametrów eksploatacyjnych obejmuje:
obroty oraz moc silnika, które powodują dokładne określenie czasu pracy lokomotywy,
temperaturę cieczy chłodzącej silnik, umożliwiającą zarówno zredukowanie nieprawidłowości związanych z rozruchem silnika lokomotywy przy niewłaściwej temperaturze, jak i również wyłączanie silnika lokomotywy przy zbyt wysokiej temperaturze,
ciśnienie oleju pozwalające ocenić stan silnika oraz podjąć właściwą decyzję służbom odpowiedzialnym za stan techniczny lokomotyw dotyczącą konieczności dokonania przeglądu lub naprawy przed wystąpieniem poważnej usterki.
Powrót na górę stronyPowrót na górę strony
Moduł identyfikacji maszynistów pozwala na szczegółowe rozliczenie każdego pracownika z:
czasu pracy na konkretnej zmianie,
czasu pracy na poszczególnych lokomotywach,
sposobu eksploatacji lokomotywy,
liczby przejechanych kilometrów.
Ponieważ lokomotywy przez całą dobę są obsługiwane przez różnych maszynistów pracujących w systemie zmianowym, wprowadzono czytnik umożliwiający identyfikację maszynistów. Każdy z nich otrzymuje unikalną kartę identyfikującą go w systemie. Przed rozpoczęciem pracy w lokomotywie maszynista musi się zalogować, wkładając swoją kartę do czytnika znajdującego się w kabinie. Jeśli tego nie zrobi, uruchomi się alarm, który informuje dyspozytora o wystąpieniu takiego zdarzenia. Dzięki takiej identyfikacji jest możliwość dokładnego określenia czasu pracy maszynisty w poszczególnych lokomotywach i przypisanie mu poszczególnych zdarzeń, które są odczytywane z innych urządzeń pomiarowych, np. tankowania. Dodatkowo w kabinie lokomotywy został zainstalowany terminal z wyświetlaczem graficznym oraz klawiaturą alfanumeryczną, na którym maszynista może na bieżąco monitorować wybrane parametry, takie jak poziom paliwa, obroty, moc itp.
Możliwa jest również dwustronna komunikacja z dyspozytorem poprzez wiadomości tekstowe. Odczytane przez urządzenie pomiarowe dane przesyłane są w czasie rzeczywistym ze stałą częstotliwością do wybranych stacji klienckich i zapisywane w pamięci wewnętrznej urządzenia (SMOK), zwanej „czarną skrzynką”. Jego zawartość jest ładowana przez serwer. Dane zgromadzone na serwerze pozwalają użytkownikom systemu posiadającym odpowiednie uprawnienia generować potrzebne raporty i wykresy dla wybranych lokomotyw i poszczególnych maszynistów.
Powrót na górę stronyPowrót na górę strony
Moduł integracji systemu SMOK z systemem

System umożliwia również integrację z systemem (System Ewidencji Pracy Eksploatacyjnej). Dzięki zainstalowanym w lokomotywach modułom lokalizacji i integracji z systemem transmitowane są informacje dotyczące położenia pociągu, a z systemu przekazywane są informacje dotyczące rozkładu jazdy.
Podstawowym elementem systemu jest sterownik zamontowany w lokomotywie. Sterownik ten rejestruje dane o położeniu, prędkości i kierunku pojazdu szynowego, a także dane z czujników i interfejsów. Na podstawie zebranych informacji generowane są różne raporty, a także możliwe jest śledzenie pojazdów szynowych dzięki specjalnym aplikacjom. Wystarczy użyć dowolnej przeglądarki internetowej lub zestawu programów zainstalowanych na komputerze: Monitor i Rejestr . Dane rejestrowane przez system mogą być generowane w postaci wykresów lub tabel. Moduł do monitorowania parametrów pracy lokomotywy zgłasza m.in. informacje o uruchomieniu kabiny, ustawieniu nastawnika jazdy, hamowaniu, zasilaniu radiotelefonu, użyciu przycisku czujności, a także przesyła komunikaty dotyczące działania syren pneumatycznych, ilości paliwa w zbiornikach, jego zużycia, mocy trakcyjnej czy ciśnienia w głównym przewodzie hamulcowym. Z magistrali można odczytać różne dane operacyjne i zapisać je w systemie .
W celu precyzyjnego określania pozycji pojazdu w sposób zdalny konieczny jest montaż zespołu urządzeń jednokierunkowej łączności satelitarnej (odbiorniki satelitarnego sygnału ) oraz urządzeń do transmisji danych (modemy służące do dwukierunkowej transmisji informacji w technologii ). Systemy te umożliwiają przesyłanie danych identyfikujących i lokalizujących tabor kolejowy z dowolnego miejsca objętego sygnałem satelitarnym oraz zasięgiem sieci .
Powrót na górę stronyPowrót na górę strony
Kamery w obrębie lokomotywy
System monitoringu stanowi rodzaj „czarnej skrzynki” pojazdu kolejowego, dlatego bardzo ważna jest rejestracja istotnych szczegółów obrazu. Kamera powinna być dobrej jakości, rejestrować sygnały wyświetlane na semaforach, przestrzeń przed pojazdem oraz położenie zwrotnicy. Kamera powinna być zainstalowana w każdej kabinie maszynisty.
Cały monitoring szlaku składa się również z:
systemu odpornego na wstrząsy i uderzenia rejestrującego obraz i dźwięk na dyskach ,
modułu diagnostycznego, który pozwala monitorować online poprawność jego pracy,
modułu zapisującego prędkość i pozycje pojazdu kolejowego.
System monitoringu zapewnia odporność na zakłócenia elektromagnetyczne oraz ciągłość pracy w momencie awarii zasilania. System poprawia bezpieczeństwo danych i zabezpiecza informacje przed manipulacjami pracowników. Dzięki niemu możliwe jest zdalne zabezpieczanie fragmentu nagrania przed ponownym nadpisaniem, zdalne pobranie fragmentu danego nagrania z wybranego pojazdu oraz zintegrowanie systemu z innymi systemami raportowania, audytu czy bezpieczeństwa.
System monitorowania jest standardem zarówno we wszystkich nowo budowanych pojazdach szynowych, jak i w starszych modernizowanych pojazdach. Parametry i możliwości kamer stanowią klucz do odpowiedniej jakości uzyskanego obrazu. Oprócz funkcji rejestracji torów i ogólnego monitoringu wnętrza pojazdów szynowych coraz większą popularnością cieszą się kamery lustrzane, kamery monitorujące wnętrze kokpitu, kamery pantografowe oraz kamery intercomu. Ważną kwestią w systemach monitoringu jest dynamiczna zmiana światła, np. podczas wjeżdżania do lub wyjeżdżania z tunelu. W takich przypadkach rejestrowany obraz chwilowo traci ostrość, co może stanowić istotną barierę dla późniejszej analizy zapisu obrazu w sytuacji ewentualnej awarii drogi. Tutaj zastosowanie może znaleźć najnowszy model kamery przeznaczony dla taboru szynowego. Dzięki zaawansowanej optyce oraz wysokiej klasie systemów (Digital Noise Reduction) oraz (Wide Dynamic Range) kamera zapewnia ciągły, płynny obraz wysokiej jakości. Posiada również funkcję day & night.
Kolejnym elementem systemu monitoringu pojazdów szynowych są kamery lustrzane montowane na zewnątrz pojazdu. W efekcie często narażone są na ekstremalne warunki środowiskowe (deszcz, zmiany temperatury). Dlatego często stosuje się kamerę przystosowaną do pracy w zakresie od do . Maszynista otrzymuje płynny obraz sytuacji wokół pojazdu szynowego dzięki możliwości odświeżania rejestrowanego obrazu, co ma duży wpływ na bezpieczeństwo pasażerów podczas podróży. Monitorowanie stanu pantografów pozwala na diagnozę i analizę przyczyn ewentualnych problemów. Nagrana dokumentacja filmowa, często wykorzystywana jako materiał dowodowy, pozwala na bardzo dokładne opisanie kluczowych wymagań w zakresie stosowanych kamer w systemach wizyjnych taboru.
W systemie istnieje możliwość nagrywania wysokiej jakości materiału audio‑wideo z toru pojazdu szynowego. Takie nagranie jest przechowywane na cyfrowych nośnikach pamięci, a zarejestrowany obraz jest zsynchronizowany z czasem tachografu. Kamera rejestruje obraz przed i z tyłu lokomotywy, a mikrofon zapisuje głos z kabiny. Promiennik podczerwieni pozwala na rejestrację obrazu w warunkach słabego oświetlenia, np. w nocy.
Powrót na górę stronyPowrót na górę strony
System rejestracji przebiegu licznika kilometrów
Wśród systemów nawigacji pojazdów szynowych można wyróżnić system rejestracji odległości. Liczniki kilometrów są prostymi i stosunkowo niedrogimi rozwiązaniami, które pozwalają zoptymalizować częstotliwość konserwacji wagonów towarowych. W tym celu na pokrywie łożyska zestawu kołowego zamontowany jest enkoder, który umożliwia bezdotykowy pomiar obrotów. Enkoder jest czujnikiem kontroli ruchu. Pozwala precyzyjnie określić położenie części maszyny, kąt obrotu, prędkość, przyspieszenie, kierunek ruchu, a także zmierzyć odległość. Enkoder jest nie tylko przetwornikiem obrotowym, ale także elementem systemu automatyki, przekazującym szeroki zakres informacji serwisowych i diagnostycznych, które decydują o żywotności maszyn używanych na kolei. Zapisane informacje mogą być odczytywane za pomocą technologii przez do systemu lub programu konserwacyjnego w celu dalszego przetwarzania. Enkoder uzyskuje wymaganą moc z obrotu wału rejestratora danych, dlatego nie są potrzebne żadne źródła zasilania.
Wdrożenie wagonowych liczników przebiegu w PKP PLK. Do końca roku w wagonach zainstalowano system liczników kilometrów. Dzięki wykorzystaniu technologii użytkownicy systemu mogą na bieżąco monitorować przebieg kilometrowy wagonów, ponadto są one automatycznie zapisywane na serwerze w postaci pliku, dzięki czemu wspomagają proces przechowywania.
Powrót na górę stronyPowrót na górę strony
Propozycja systemu rejestracji przebiegu Lenord + Bauer

Powrót na górę stronyPowrót na górę strony
Wybrane przedsiębiorstwa z branży kolejowej korzystające z systemu SMOK

Powrót na górę stronyPowrót na górę strony
Odbiorniki satelitarne systemu i transmisji danych
Zamontowany w lokomotywie zestaw osprzętu umożliwia transmisję danych określających położenie lokomotywy z dowolnego miejsca objętego sygnałem oraz zasięgiem sieci . Satelitarny system śledzenia pociągów pozwala na ewidencję i zarządzanie taborem oraz pomaga w zarządzaniu działaniami operacyjnymi. Co ważne, nie wymaga korzystania z innych kanałów informacyjnych. Modułowość systemu pozwala na jego rozbudowę o dodatkowe funkcje:
zarządzanie taborem, optymalizacja jego użytkowania oraz bardziej efektywne wykorzystanie informacji o położeniu taboru,
bieżąca i dokładna informacja o nawigowaniu pociągów, łatwa do przetwarzania i wizualizacji,
możliwość bezpośredniego powiadamiania pasażerów o ruchu pociągów w czasie rzeczywistym,
usprawnienie pracy dyspozytorów spółki, dyspozytorów trakcyjnych i dyspozytorów drużyn konduktorskich,
zbieranie danych o ruchu pociągów na wszystkich liniach kolejowych,
przesyłanie alertów o sytuacjach awaryjnych i nieprawidłowościach w ruchu kolejowym.
Powrót na górę stronyPowrót na górę strony
Powrót do spisu treściPowrót do spisu treści
Powiązane materiały multimedialne
Animacja
Praca urządzeń bezpieczeństwa ruchu pojazdów trakcyjnych
AnimacjaPraca urządzeń bezpieczeństwa ruchu pojazdów trakcyjnych
Atlas interaktywny
Urządzenia bezpieczeństwa ruchu pojazdów trakcyjnych
Atlas interaktywnyUrządzenia bezpieczeństwa ruchu pojazdów trakcyjnych