Własności funkcji kwadratowej
1. Miejsca zerowe funkcji kwadratowej.
Parabola jest wykresem funkcji kwadratowej . Jej miejsca zerowe (o ile istnieją) można odczytać geometrycznie kreśląc cyrklem odpowiedni okrąg.
Średnicą tego okręgu jest odcinek o końcach oraz . Odkrycie to zawdzięczamy szkockiemu historykowi Thomasowi Carlyle'owi ( – ).

Nabycie umiejętności określania różnorodnych własności funkcji na podstawie wzoru i wykresu pozwala na wyjaśnienie wielu problemów matematycznych
Ustalisz algorytm obliczania miejsc zerowych funkcji kwadratowej.
Wyznaczysz miejsca zerowe funkcji kwadratowej z użyciem wyróżnika trójmianu kwadratowego.
Sprawdzisz istnienie miejsc zerowych funkcji kwadratowej w zadaniach z parametrami.
Miejscem zerowym funkcji nazywamy taki argument, dla którego wartość funkcji wynosi .
Miejsce zerowe funkcji kwadratowej będziemy określać na różne sposoby:
poprzez odczytywanie z wykresu funkcji kwadratowejfunkcji kwadratowej,
z wykorzystaniem definicji miejsca zerowego,
z zastosowaniem wzorów na miejsca zerowe, w zależności od wartości wyróżnika funkcji kwadratowej.
Graficznie miejsce zerowemiejsce zerowe funkcji określamy jako pierwszą współrzędną punktu przecięcia wykresu funkcji z poziomą osią .
Odczytamy wartości miejsc zerowych z wykresu funkcji kwadratowej , której wykres przedstawiono na poniższym rysunku.

Rozwiązanie:
Z wykresu odczytujemy, że miejscami zerowymi funkcji są liczby oraz .
Jeżeli funkcja kwadratowa jest określona wzorem oraz , to:
gdy , funkcja kwadratowa ma dwa miejsca zerowe
Na rysunku przedstawiono wykres funkcji określonej wzorem .
Ponieważ , zatem funkcja ma dwa miejsca zerowe.

Na rysunku przedstawiono wykres funkcji określonej wzorem .
Ponieważ , zatem funkcja ma dwa miejsca zerowe.

gdy , funkcja kwadratowa ma jedno miejsce zerowe
Na rysunku przedstawiono wykres funkcji określonej wzorem .
Ponieważ oraz , zatem funkcja ma jedno miejsce zerowe.

Na rysunku przedstawiono wykres funkcji określonej wzorem .
Ponieważ oraz , zatem funkcja ma jedno miejsce zerowe.

gdy , funkcja kwadratowa nie ma miejsc zerowych
Na rysunku przedstawiono wykres funkcji określonej wzorem .
Ponieważ , zatem funkcja nie ma miejsc zerowych.

Na rysunku przedstawiono wykres funkcji określonej wzorem .
Ponieważ oraz , zatem funkcja nie ma miejsc zerowych.

Każda funkcja kwadratowa ma co najwyżej dwa miejsca zerowe.
Miejsca zerowe funkcji kwadratowej możemy wyznaczyć korzystając z równości .
Wyznaczymy miejsca zerowe funkcji określonej wzorem:
a)
Rozwiązanie:
Rozwiązujemy równanie , które zapisujemy w postaci , zatem lub .
Funkcja ma dwa miejsca zerowe oraz .
b)
Rozwiązanie:
Rozwiązujemy równanie , które zapisujemy w postaci , zatem lub .
Funkcja ma dwa miejsca zerowe oraz .
c)
Rozwiązanie:
Rozwiązujemy równanie , które przekształcamy do postaci , zatem , czyli .
Funkcja ma jedno miejsce zerowe .
d)
Rozwiązanie:
Rozwiązujemy równanie , które przekształcamy do postaci .
Zatem , czyli lub .
Obliczamy, że lub
Funkcja ma dwa miejsca zerowe oraz .
Jeżeli funkcja kwadratowa jest określona wzorem w postaci ogólnej , gdzie , oraz
, to funkcja kwadratowa ma dwa miejsca zerowemiejsca zerowe: oraz
, to funkcja kwadratowa ma jedno miejsce zerowemiejsce zerowe:
, to funkcja kwadratowa nie ma miejsc zerowych.
Obliczymy miejsca zerowe funkcji kwadratowej określonej wzorem .
Rozwiązanie:
Ponieważ , zatem funkcja ma dwa miejsca zerowe.
Wyznaczamy
Miejscami zerowymi funkcji są liczby oraz .
Obliczymy miejsca zerowe funkcji kwadratowejfunkcji kwadratowej określonej wzorem .
Rozwiązanie:
W celu wyznaczenia miejsc zerowych funkcji rozwiązujemy równanie:
Równanie po przekształceniu zapisujemy w postaci .
Równanie to jest równoważne równaniom: lub .
Funkcja ma dwa miejsca zerowe oraz .
Wiedząc o tym, że liczba miejsc zerowychmiejsc zerowych funkcji kwadratowej zależy od wartości wyróżnika, możemy znajdować wartości parametrów we wzorze funkcji kwadratowej, znając liczbę miejsc zerowych tej funkcji.
Wyznaczymy, dla jakiej wartości parametru funkcja określona wzorem ma dokładnie jedno miejsce zerowe.
Funkcja ma dokładnie jedno miejsce zerowe, gdy .
Obliczamy
Do wyznaczenia wartości parametru rozwiązujemy równanie
, zatem lub .
Wyznaczymy, dla jakiej wartości parametru funkcja kwadratowa określona wzorem nie ma miejsc zerowych, przy założeniu, że .
Funkcja kwadratowa nie ma miejsc zerowych, gdy .
Obliczamy:
.
Zakres wartości parametru określimy przez rozwiązanie nierówności
Nierówność możemy zapisać w postaci i , zatem .
Jeżeli wzór funkcji kwadratowej możemy zapisać za pomocą iloczynu czynników liniowych, to miejscami zerowymi funkcji określonej wzorem są liczby oraz .
Wyznaczymy miejsca zerowe funkcji kwadratowejfunkcji kwadratowej określonej wzorem .
Rozwiązanie:
Miejscami zerowymi funkcji kwadratowej są liczby oraz .
Jeżeli liczby oraz są miejscami zerowymi funkcji kwadratowej określonej wzorem , wówczas wartość współrzędnej wierzchołka paraboli, będącej wykresem funkcji możemy obliczyć ze wzoru:
Wiadomo, że funkcja kwadratowa ma dwa miejsca zerowe. Obliczymy wartość drugiego miejsca zerowego, jeżeli jednym z miejsc zerowych funkcji jest liczba , zaś pierwsza współrzędna wierzchołka paraboli, która jest wykresem funkcji wynosi .
Rozwiązanie:
Wprowadźmy oznaczenie: – drugie miejsce zerowe funkcji kwadratowej .
W celu wyznaczenia wartości tego miejsca zerowego, rozwiązujemy równanie:
Zatem .
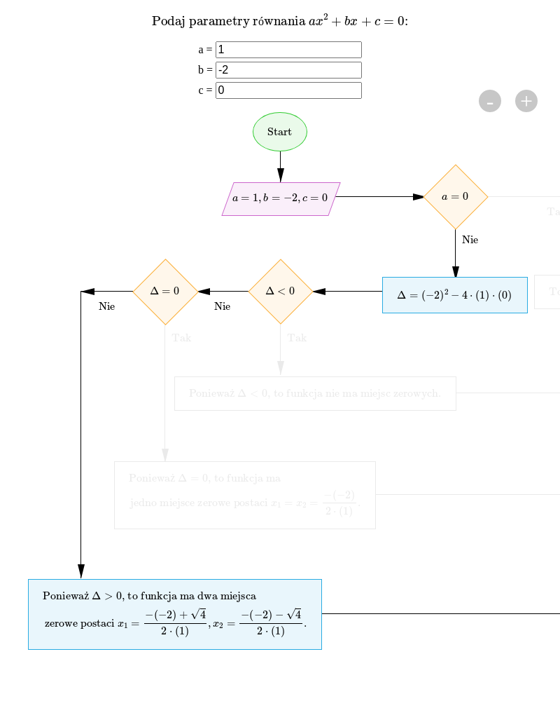
Schemat interaktywny
Poniżej przedstawiono schemat interaktywny dotyczący określania miejsc zerowych funkcji kwadratowej na podstawie jej wzoru. Przeanalizuj działanie schematu, a następnie wykonaj poniższe polecenie.

Zasób interaktywny dostępny pod adresem https://zpe.gov.pl/a/DCEO166ED
Oblicz miejsca zerowe funkcji kwadratowej określonej wzorem:
a)
b)
c)
d)
W poniższym schemacie przygotuj algorytm określający miejsca zerowe funkcji kwadratowej na podstawie jej wzoru.
Przygotuj w języku Python algorytm określający miejsca zerowe funkcji kwadratowej na podstawie jej wzoru.
Zapoznaj się z poniższym apletem i przeanalizuj, jak zmienia się liczba miejsc zerowych funkcji kwadratowej wraz ze zmianą wartości współczynników , i .
Mając podane współczynniki funkcji kwadratowej, określ ilość miejsc zerowych, jakie posiada określona funkcja.
Ile miejsc zerowych posiada ta funkcja? Możliwe odpowiedzi: 1. zero, 2. jeden, 3. dwa
Ile miejsc zerowych posiada ta funkcja? Możliwe odpowiedzi: 1. zero, 2. jeden, 3. dwa
Ile miejsc zerowych posiada ta funkcja? Możliwe odpowiedzi: 1. zero, 2. jeden, 3. dwa
Ile miejsc zerowych posiada ta funkcja? Możliwe odpowiedzi: 1. zero, 2. jeden, 3. dwa
Ile miejsc zerowych posiada ta funkcja? Możliwe odpowiedzi: 1. zero, 2. jeden, 3. dwa

Zasób interaktywny dostępny pod adresem https://zpe.gov.pl/a/DCEO166ED
Podaj liczbę miejsc zerowych funkcji kwadratowych określonych wzorami:
a)
b)
c)
Zestaw ćwiczeń interaktywnych
Sprawdź swoją wiedzę w zakresie wyznaczania postaci iloczynowej funkcji kwadratowej, mając daną jej postać ogólną.

Zasób interaktywny dostępny pod adresem https://zpe.gov.pl/a/DCEO166ED
Na rysunku przedstawiono wykres funkcji określonej wzorem .

Funkcja jest określona za pomocą wzoru .
Funkcja kwadratowa określona wzorem f nawias, x, zamknięcie nawiasu, równa się, minus, dwa x indeks górny, dwa, plus, jeden, plus, c ma dokładnie jedno miejsce zerowe dla c, równa się1. jeden, 2. trzy, 3. minus, jeden, 4. minus, jeden, 5. zero, 6. dwa.
Jeżeli dla funkcji określonej wzorem f nawias, x, zamknięcie nawiasu, równa się, a x indeks górny, dwa, plus, b x, plus, c zachodzi zależność b indeks górny, dwa, większy niż, cztery a c, to funkcja ma 1. jeden, 2. trzy, 3. minus, jeden, 4. minus, jeden, 5. zero, 6. dwa miejsca zerowe.
Słownik
argument, dla którego wartość funkcji wynosi 0, pierwsza współrzędna punktu przecięcia wykresu funkcji z osią
funkcja określona za pomocą wzoru , gdzie , , oraz