Własności funkcji kwadratowej
3. Wartości dodatnie, ujemne i monotoniczność funkcji kwadratowej
Każda funkcja, w szczególności funkcja kwadratowa, ma szereg różnych własności, które możemy odczytać ze wzoru lub wykresu. Własności funkcji kwadratowej wykorzystano między innymi budując gigantyczne, paraboliczne lustra, teleskopy i anteny w celu zbierania fal radiowych z kosmosu.
Promienie równoległe padające na lustro w kształcie paraboli po odbiciu skupiają się w jednym punkcie - ognisku paraboli. Zjawisko to wykorzystuje się na przykład w antenach satelitarnych.

Natomiast w reflektorach wykorzystuje się własność odwrotną – promienie wychodzące z żarówki umieszczonej w ognisku zwierciadła parabolicznego są równoległe.
Wyznaczysz przedziały monotoniczności funkcji kwadratowej.
Odczytasz przedziały monotoniczności funkcji na podstawie jej wzoru lub wykresu.
Odczytasz lub obliczysz argumenty, dla których funkcja kwadratowa przyjmuje wartości dodatnie oraz wartości ujemne.
Zastosujesz poznaną wiedzę do rozwiązywania zadań.
Monotoniczność funkcji kwadratowej
Umiejętność wyznaczania współrzędnych wierzchołka paraboli jest pomocna przy określaniu monotoniczności funkcji kwadratowej. Rozwijaniem tej umiejętności zajmiemy się właśnie teraz.
Jeżeli mówimy o monotoniczności funkcjimonotoniczności funkcji, to określamy przedziały, w których funkcja jest rosnąca, malejąca, stała, niemalejąca lub nierosnąca.
Czasami mówimy, że określamy maksymalne przedziały, w których funkcja jest monotoniczna.
Mając daną parabolę, będącą wykresem funkcji kwadratowej możemy określić monotoniczność funkcjimonotoniczność funkcji ze względu na to, jak skierowane są ramiona paraboli.
Jeżeli funkcja kwadratowa jest określona wzorem , gdzie ,,∈ oraz , to współrzędne wierzchołka paraboli, która jest wykresem tej funkcji, obliczamy ze wzorów:
, , gdzie .
Do określenia maksymalnych przedziałów monotoniczności funkcji kwadratowej stosujemy następujące zależności:
dla :

Funkcja jest:
- malejąca w przedziale ,
- rosnąca w przedziale .
dla :

Funkcja jest:
- rosnąca w przedziale ,
- malejąca w przedziale .
Wniosek:
Funkcja kwadratowaFunkcja kwadratowa nie jest monotoniczna w całej swojej dziedzinie, ale jest monotoniczna przedziałami.
Na przykład dla funkcji kwadratowej określonej wzorem mamy:
Zauważmy, że , zatem funkcja nie jest monotoniczna w całej swojej dziedzinie.
Odczytamy maksymalne przedziały monotoniczności funkcji kwadratowej, której wykres przedstawiono na poniższym rysunku.

Rozwiązanie:
Niech będzie wierzchołkiem paraboli, przedstawionej na rysunku. Zatem .
Wobec tego:
maksymalny przedział, w którym funkcja jest malejąca to ,
maksymalny przedział, w którym funkcja jest rosnąca to .
Wyznaczymy maksymalne przedziały monotoniczności funkcji kwadratowej określonej wzorem .
Rozwiązanie:
W celu wyznaczenia maksymalnych przedziałów monotoniczności funkcji , obliczymy pierwszą współrzędną wierzchołka paraboli, która jest wykresem tej funkcji. Otrzymujemy:
.
Ponieważ , więc ramiona paraboli są skierowane do dołu.
Zatem:
maksymalny przedział, w którym funkcja jest rosnąca to ,
maksymalny przedział, w którym funkcja jest malejąca to .
Jeżeli funkcja kwadratowa jest zapisana za pomocą wzoru w postaci kanonicznej , to przedziały monotoniczności tej funkcji możemy określić na podstawie wartości współczynników oraz .
Wyznaczymy maksymalne przedziały monotoniczności funkcji określonej wzorem .
Rozwiązanie:
Ze wzoru funkcji odczytujemy, że oraz .
Ponieważ , zatem:
maksymalny przedział, w którym funkcja jest rosnąca to ,
maksymalny przedział, w którym funkcja jest malejąca to .
Jeżeli znamy maksymalny przedział, w którym funkcja kwadratowa jest rosnąca lub malejąca, to możemy wyznaczyć wartości współczynników we wzorze tej funkcji.
Dana jest funkcja kwadratowa określona wzorem . Wyznaczymy wartość współczynnika , jeżeli wiadomo, że maksymalny przedział, w którym funkcja jest rosnąca to .
Rozwiązanie:
Ponieważ maksymalny przedział, w którym funkcja jest rosnąca to , zatem pierwsza współrzędna wierzchołka paraboli, będącej wykresem funkcji kwadratowej wynosi .
Jeżeli wykorzystamy wzór na , to otrzymujemy równanie na współczynnik :
, zatem .
Dodatnie i ujemne wartości funkcji kwadratowej
Poniżej omówimy, w jaki sposób odczytuje się lub wyznacza wartości dodatnie oraz wartości ujemne funkcji kwadratowejfunkcji kwadratowej a także wyznaczymy argumenty, dla których te wartości są przyjmowane.
Jeżeli wierzchołkiem paraboli, będącej wykresem funkcji kwadratowej określonej wzorem , gdzie , jest punkt o współrzędnych , to:
dla zbiorem wartościzbiorem wartości funkcji jest przedział ,
dla zbiorem wartościzbiorem wartości funkcji jest przedział .
Do wyznaczenia wartości dodatnich oraz wartości ujemnych funkcji kwadratowej posłużymy się wzorem lub wykresem.
Jeżeli funkcja kwadratowa ma miejsca zerowe, to możemy wyróżnić poniższe przypadki przypadki:
I. Jeżeli ramiona paraboli, która jest wykresem funkcji kwadratowej, są skierowane do góry, jest drugą współrzędną wierzchołka paraboli, funkcja ma dwa miejsca zerowe i oraz , to:
funkcja przyjmuje wartości ujemne należące do przedziału dla ,
funkcja przyjmuje wartości dodatnie należące do przedziału dla .

II. Jeżeli ramiona paraboli, która jest wykresem funkcji kwadratowej, są skierowane do dołu, jest drugą współrzędną wierzchołka paraboli, funkcja ma dwa miejsca zerowe i oraz , to:
funkcja przyjmuje wartości dodatnie należące do przedziału dla ,
funkcja przyjmuje wartości ujemne należące do przedziału dla .

III. Jeżeli ramiona paraboli, która jest wykresem funkcji kwadratowej, są skierowane do góry, jest drugą współrzędną wierzchołka paraboli, funkcja ma jedno miejsce zerowe , to:
funkcja przyjmuje tylko wartości dodatnie należące do przedziału dla .

IV. Jeżeli ramiona paraboli, która jest wykresem funkcji kwadratowej, są skierowane do dołu, jest drugą współrzędną wierzchołka paraboli, funkcja ma jedno miejsce zerowe , to:
funkcja przyjmuje tylko wartości ujemne należące do przedziału dla .

V. Jeżeli ramiona paraboli, która jest wykresem funkcji kwadratowej, są skierowane do góry, jest drugą współrzędną wierzchołka paraboli, funkcja nie ma miejsc zerowych, to:
funkcja przyjmuje wartości dodatnie należące do przedziału dla
funkcja nie przyjmuje wartości ujemnych..

VI. Jeżeli ramiona paraboli, która jest wykresem funkcji kwadratowej, są skierowane do dołu, jest drugą współrzędną wierzchołka paraboli, funkcja nie ma miejsc zerowych, to:
wartości ujemne funkcji znajdują się w przedziale dla
funkcja nie przyjmuje wartości dodatnich.

Określimy, dla jakich argumentów funkcja , której wykres przedstawiono na poniższym rysunku, przyjmuje wartości dodatnie, a dla jakich ujemne.
a)

Rozwiązanie:
Funkcja przyjmuje wartości:
dodatnie dla argumentów należących do przedziału ,
ujemne dla argumentów należących do przedziału .
b)

Rozwiązanie:
Funkcja przyjmuje wartości:
dodatnie dla argumentów należących do przedziału ,
ujemne dla argumentów należących do przedziału .
Jeżeli funkcja kwadratowa jest określona za pomocą pewnego wzoru, wówczas możemy wyznaczyć jej miejsca zerowe (o ile istnieją) i określić argumenty, dla których funkcja przyjmuje wartości dodatnie oraz ujemne.
Wyznaczymy, dla jakich argumentów funkcja kwadratowa określona wzorem przyjmuje wartości dodatnie, a dla jakich wartości ujemne.
Rozwiązanie:
Wzór funkcji możemy zapisać w postaci:
.
Miejscami zerowymi funkcji są liczby i .
Ponieważ , zatem ramiona paraboli, która jest wykresem tej funkcji, są skierowane do dołu.
Wobec tego funkcja przyjmuje wartości:
ujemne dla ,
dodatnie dla .
Na podstawie wykresu odczytamy wartości ujemne oraz dodatnie funkcji kwadratowej oraz określimy argumenty, dla których te wartości są przyjmowane.

Rozwiązanie:
Z wykresu odczytujemy, że:
funkcja przyjmuje wartości ujemne należace do przedziału dla argumentów ,
funkcja przyjmuje wartości dodatnie należące do przedziału dla argumentów .
Schematy interaktywne
Przeanalizuj działanie schematu interaktywnego, dotyczącego wyznaczania przedziałów monotoniczności funkcji kwadratowej określonej wzorem w postaci ogólnej, a następnie wykonaj poniższe polecenia.

Zasób interaktywny dostępny pod adresem https://zpe.gov.pl/a/DCB5J4819
Wyznacz maksymalne przedziały monotoniczności funkcji :
a) określonej za pomocą wzoru ,
b) jeżeli jej wykres przedstawiono na poniższym rysunku.

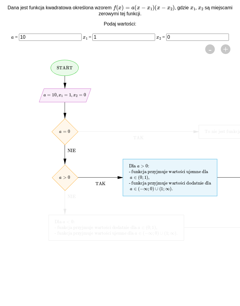
W poniższym schemacie przygotuj algorytm określający monotoniczność funkcji kwadratowej na podstawie jej wzoru .
Przygotuj w języku Python algorytm określający monotoniczność funkcji kwadratowej na podstawie jej wzoru .
Przeanalizuj działanie schematu interaktywnego, a następnie wykonaj polecenie.

Zasób interaktywny dostępny pod adresem https://zpe.gov.pl/a/DCB5J4819
Określ, dla jakich argumentów funkcja przyjmuje wartości dodatnie, a dla jakich wartości ujemne, jeżeli jest określona wzorem:
a) ,
b) .
W poniższym schemacie przygotuj algorytm wyznaczający przedziały, dla jakich funkcja przyjmuje wartości dodatnie i ujemne.
Przygotuj w języku PHP algorytm wyznaczający przedziały, dla jakich funkcja przyjmuje wartości dodatnie i ujemne.
Zestaw ćwiczeń interaktywnych
Na rysunku przedstawiono parabolę, będącą wykresem funkcji kwadratowej. Wybierz zdania, które są prawdziwe.

Funkcja f określona wzorem f nawias, x, zamknięcie nawiasu, równa się, x indeks górny, dwa, koniec indeksu górnego, plus, dwa x, minus, pięć jest malejąca w przedziale 1. nawias, minus, nieskończoność, przecinek, trzy, zamknięcie nawiasu ostrego, 2. nawias, minus, nieskończoność, przecinek, minus, jeden, zamknięcie nawiasu ostrego, 3. nawias ostry, trzy, przecinek, nieskończoność, zamknięcie nawiasu, 4. nawias ostry, minus, jeden, przecinek, nieskończoność, zamknięcie nawiasu oraz rosnąca w przedziale 1. nawias, minus, nieskończoność, przecinek, trzy, zamknięcie nawiasu ostrego, 2. nawias, minus, nieskończoność, przecinek, minus, jeden, zamknięcie nawiasu ostrego, 3. nawias ostry, trzy, przecinek, nieskończoność, zamknięcie nawiasu, 4. nawias ostry, minus, jeden, przecinek, nieskończoność, zamknięcie nawiasu.
Wiadomo, że funkcja kwadratowa przyjmuje wartości ujemne tylko dla argumentów z przedziału . Określ przedziały monotoniczności funkcji .
Dana jest funkcja określona wzorem . Wyznacz wartość współczynnika , jeżeli wiadomo, że maksymalny przedział, w którym funkcja jest malejąca to .
Dana jest funkcja kwadratowa określona wzorem . Wyznacz:
a) wartości dodatnie oraz wartości ujemne funkcji ,
b) zbiory argumentów, dla których przyjmowane są wartości dodatnie/ ujemne.
Słownik
własność funkcji, która określa zmianę wartości tej funkcji wraz ze wzrostem argumentów
funkcja określona na zbiorze wzorem , gdzie ,, ∈ oraz
zbiór wszystkich tych liczb, które można otrzymać w wyniku obliczenia wartości funkcji dla wszystkich jej argumentów