Poniżej przedstawiono schemat interaktywny dotyczący określania miejsc zerowych funkcji kwadratowej na podstawie jej wzoru. Przeanalizuj działanie schematu, a następnie wykonaj poniższe polecenie.
RypXouBTGZ6mw1
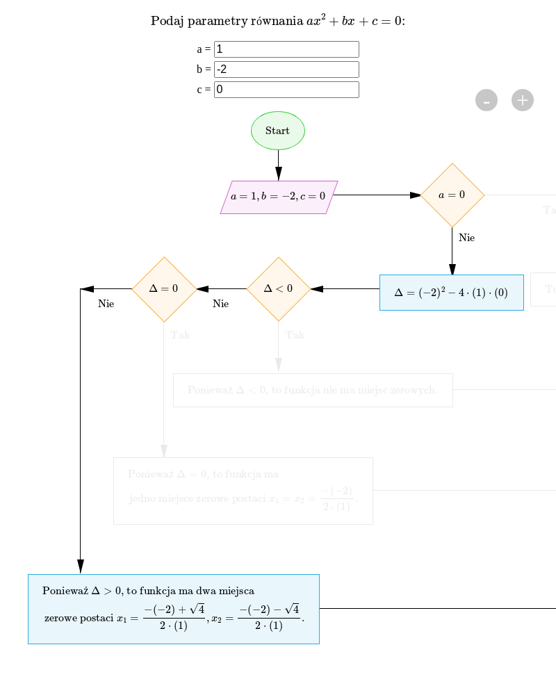
Schemat. Przykład pierwszy. Start. A równa się 1, b równa się minus 2 c równa się zero. Strzałka w bok. a równa się zero. Strzałka w dół z napisem nie. . Strzałka w bok. . Strzałka w bok z napisem nie. . Strzałka w dół. z napisem nie. Ponieważ to funkcja ma dwa miejsca zerowe postaci , . Strzałka w bok. koniec. Przykład drugi. Start. A równe 0, b równe minus 2, c równe zero. Strzałka w bok. a równe zero. Strzałka w bok z napisem tak. To nie jest równanie kwadratowe. Strzałka w dół. koniec. Przykład trzeci. Start. A równe 3, b równe minus 2, c równe trzy. strzałka w bok. a równe zero. Strzałka w dół z napisem nie. strzałka w bok. . Strzałka w dół z napisem tak. Ponieważ to funkcja nie ma miejsc zerowych. Strzałka w dół. koniec. Przykład czwarty. Start. A równe dwa, b równe cztery, c równe dwa. Strzałka w bok. a równe zero. Strzałka w dół z napisem nie. . Strzałka w bok. . Strzałka w bok z napisem nie. . Strzałka w dół z napisem tak. Ponieważ. to funkcja ma jedno miejsce zerowe postaci . Strzałka w dół. koniec.
Schemat. Przykład pierwszy. Start. A równa się 1, b równa się minus 2 c równa się zero. Strzałka w bok. a równa się zero. Strzałka w dół z napisem nie. . Strzałka w bok. . Strzałka w bok z napisem nie. . Strzałka w dół. z napisem nie. Ponieważ to funkcja ma dwa miejsca zerowe postaci , . Strzałka w bok. koniec. Przykład drugi. Start. A równe 0, b równe minus 2, c równe zero. Strzałka w bok. a równe zero. Strzałka w bok z napisem tak. To nie jest równanie kwadratowe. Strzałka w dół. koniec. Przykład trzeci. Start. A równe 3, b równe minus 2, c równe trzy. strzałka w bok. a równe zero. Strzałka w dół z napisem nie. strzałka w bok. . Strzałka w dół z napisem tak. Ponieważ to funkcja nie ma miejsc zerowych. Strzałka w dół. koniec. Przykład czwarty. Start. A równe dwa, b równe cztery, c równe dwa. Strzałka w bok. a równe zero. Strzałka w dół z napisem nie. . Strzałka w bok. . Strzałka w bok z napisem nie. . Strzałka w dół z napisem tak. Ponieważ. to funkcja ma jedno miejsce zerowe postaci . Strzałka w dół. koniec.
Oblicz miejsca zerowe funkcji kwadratowej określonej wzorem:
a)
b)
c)
d)
a) , czyli , zatem lub
Miejscami zerowymi funkcji są liczby oraz .
b) , czyli , zatem lub .
Miejscami zerowymi funkcji są liczby oraz .
c) , czyli , zatem
Miejscem zerowym funkcji jest liczba .
d)
oraz
Miejscami zerowymi funkcji są liczby oraz .
1
Polecenie 3
W poniższym schemacie przygotuj algorytm określający miejsca zerowe funkcji kwadratowej na podstawie jej wzoru.
RInKnx74A3fLX
Wybierz jedno nowe słowo poznane podczas dzisiejszej lekcji i ułóż z nim zdanie.
Wybierz jedno nowe słowo poznane podczas dzisiejszej lekcji i ułóż z nim zdanie.
Przygotuj w języku Python algorytm określający miejsca zerowe funkcji kwadratowej na podstawie jej wzoru.
Poniżej przedstawiono przykładowe rozwiązanie.
RVhmIWgUEYR0g1
Wybierz jedno nowe słowo poznane podczas dzisiejszej lekcji i ułóż z nim zdanie.
Wybierz jedno nowe słowo poznane podczas dzisiejszej lekcji i ułóż z nim zdanie.
x znak równości None.
a znak równości None.
delta znak równości None.
wynik znak równości None.
b znak równości None.
c znak równości None.
cudzysłów cudzysłów cudzysłów Określanie miejsc zerowych funkcji kwadratowej.
na podstawie jej wzoru ax kareta 2 plus bx plus c znak równości 0 kropka.
cudzysłów cudzysłów cudzysłów.
def Miejsca podkreślnik zerowych podkreślnik funkcji podkreślnik kwadratowej otwórz nawias okrągły zamknij nawias okrągły dwukropek.
global x przecinek a przecinek delta przecinek wynik przecinek b przecinek c.
a znak równości 1.
b znak równości minus 2.
c znak równości 0.
if a znak równości znak równości 0 dwukropek.
print otwórz nawias okrągły ampersant kratka 039 średnik To nie jest równanie kwadratowe kropka ampersant kratka 039 średnik zamknij nawias okrągły.
else dwukropek.
print otwórz nawias okrągły ampersant kratka 039 średnik ampersant kratka 039 średnik kropka join otwórz nawias okrągły otwórz nawias kwadratowy str otwórz nawias okrągły x2 zamknij nawias okrągły for x2 in otwórz nawias kwadratowy ampersant kratka 039 średnik otwórz nawias ostrokątny span aria minus hidden znak równości cudzysłów true cudzysłów zamknij nawias ostrokątny Δ otwórz nawias ostrokątny prawy ukośnik span zamknij nawias ostrokątny otwórz nawias ostrokątny span class znak równości cudzysłów sr minus only cudzysłów data minus editor minus no minus parse zamknij nawias ostrokątny delta otwórz nawias ostrokątny prawy ukośnik span zamknij nawias ostrokątny znak równości otwórz nawias okrągły ampersant kratka 039 średnik przecinek b przecinek ampersant kratka 039 średnik zamknij nawias okrągły kareta 2 minus 4 asterysk otwórz nawias okrągły ampersant kratka 039 średnik przecinek a przecinek ampersant kratka 039 średnik zamknij nawias okrągły asterysk otwórz nawias okrągły ampersant kratka 039 średnik przecinek c przecinek ampersant kratka 039 średnik zamknij nawias okrągły ampersant kratka 039 średnik zamknij nawias kwadratowy zamknij nawias kwadratowy zamknij nawias okrągły zamknij nawias okrągły.
if delta2 otwórz nawias okrągły zamknij nawias okrągły otwórz nawias ostrokątny 0 dwukropek.
print otwórz nawias okrągły ampersant kratka 039 średnik Ponieważ otwórz nawias ostrokątny span aria minus hidden znak równości cudzysłów true cudzysłów zamknij nawias ostrokątny Δ otwórz nawias ostrokątny prawy ukośnik span zamknij nawias ostrokątny otwórz nawias ostrokątny span class znak równości cudzysłów sr minus only cudzysłów data minus editor minus no minus parse zamknij nawias ostrokątny delta otwórz nawias ostrokątny prawy ukośnik span zamknij nawias ostrokątny otwórz nawias ostrokątny 0 przecinek to funkcja nie ma miejsc zerowych kropka ampersant kratka 039 średnik zamknij nawias okrągły.
else dwukropek.
if delta2 otwórz nawias okrągły zamknij nawias okrągły znak równości znak równości 0 dwukropek.
print otwórz nawias okrągły ampersant kratka 039 średnik ampersant kratka 039 średnik kropka join otwórz nawias okrągły otwórz nawias kwadratowy str otwórz nawias okrągły x3 zamknij nawias okrągły for x3 in otwórz nawias kwadratowy ampersant kratka 039 średnik Ponieważ otwórz nawias ostrokątny span aria minus hidden znak równości cudzysłów true cudzysłów zamknij nawias ostrokątny Δ otwórz nawias ostrokątny prawy ukośnik span zamknij nawias ostrokątny otwórz nawias ostrokątny span class znak równości cudzysłów sr minus only cudzysłów data minus editor minus no minus parse zamknij nawias ostrokątny delta otwórz nawias ostrokątny prawy ukośnik span zamknij nawias ostrokątny znak równości 0 przecinek to funkcja ma jedno miejsce zerowe postaci dwukropek x podkreślnik 1 znak równości x podkreślnik 2 znak równości ampersant kratka 039 średnik przecinek ampersant kratka 039 średnik minus otwórz nawias okrągły ampersant kratka 039 średnik przecinek b przecinek ampersant kratka 039 średnik zamknij nawias okrągły prawy ukośnik 2 asterysk otwórz nawias okrągły ampersant kratka 039 średnik przecinek a przecinek ampersant kratka 039 średnik zamknij nawias okrągły kropka ampersant kratka 039 średnik zamknij nawias kwadratowy zamknij nawias kwadratowy zamknij nawias okrągły zamknij nawias okrągły.
else dwukropek.
print otwórz nawias okrągły ampersant kratka 039 średnik ampersant kratka 039 średnik kropka join otwórz nawias okrągły otwórz nawias kwadratowy str otwórz nawias okrągły x4 zamknij nawias okrągły for x4 in otwórz nawias kwadratowy ampersant kratka 039 średnik Ponieważ otwórz nawias ostrokątny span aria minus hidden znak równości cudzysłów true cudzysłów zamknij nawias ostrokątny Δ otwórz nawias ostrokątny prawy ukośnik span zamknij nawias ostrokątny otwórz nawias ostrokątny span class znak równości cudzysłów sr minus only cudzysłów data minus editor minus no minus parse zamknij nawias ostrokątny delta otwórz nawias ostrokątny prawy ukośnik span zamknij nawias ostrokątny zamknij nawias ostrokątny 0 przecinek to funkcja ma dwa miejsca zerowe postaci dwukropek x podkreślnik 1 znak równości ampersant kratka 039 średnik przecinek ampersant kratka 039 średnik otwórz nawias okrągły minus otwórz nawias okrągły ampersant kratka 039 średnik przecinek b przecinek ampersant kratka 039 średnik zamknij nawias okrągły minus √ ampersant kratka 039 średnik przecinek delta2 otwórz nawias okrągły zamknij nawias okrągły przecinek ampersant kratka 039 średnik zamknij nawias okrągły prawy ukośnik 2 asterysk otwórz nawias okrągły ampersant kratka 039 średnik przecinek a przecinek ampersant kratka 039 średnik zamknij nawias okrągły przecinek x podkreślnik 2 znak równości otwórz nawias okrągły minus otwórz nawias okrągły ampersant kratka 039 średnik przecinek b przecinek ampersant kratka 039 średnik zamknij nawias okrągły plus √ ampersant kratka 039 średnik przecinek delta2 otwórz nawias okrągły zamknij nawias okrągły przecinek ampersant kratka 039 średnik zamknij nawias okrągły prawy ukośnik 2 asterysk otwórz nawias okrągły ampersant kratka 039 średnik przecinek a przecinek ampersant kratka 039 średnik zamknij nawias okrągły kropka ampersant kratka 039 średnik zamknij nawias kwadratowy zamknij nawias kwadratowy zamknij nawias okrągły zamknij nawias okrągły.
cudzysłów cudzysłów cudzysłów Opisz tę funkcję kropka kropka kropka.
cudzysłów cudzysłów cudzysłów.
def delta2 otwórz nawias okrągły zamknij nawias okrągły dwukropek.
global x przecinek a przecinek delta przecinek wynik przecinek b przecinek c.
delta znak równości b asterysk b minus 4 asterysk otwórz nawias okrągły a asterysk c zamknij nawias okrągły.
return delta.
cudzysłów cudzysłów cudzysłów Opisz tę funkcję kropka kropka kropka.
cudzysłów cudzysłów cudzysłów.
def znak otwórz nawias okrągły x zamknij nawias okrągły dwukropek.
global a przecinek delta przecinek wynik przecinek b przecinek c.
if x otwórz nawias ostrokątny 0 dwukropek.
wynik znak równości ampersant kratka 039 średnik minus ampersant kratka 039 średnik plus str otwórz nawias okrągły minus 1 asterysk x zamknij nawias okrągły.
else dwukropek.
wynik znak równości ampersant kratka 039 średnik plus ampersant kratka 039 średnik plus str otwórz nawias okrągły x zamknij nawias okrągły.
return wynik.
Miejsca podkreślnik zerowych podkreślnik funkcji podkreślnik kwadratowej otwórz nawias okrągły zamknij nawias okrągły.
x = None
a = None
delta = None
wynik = None
b = None
c = None
"""Określanie miejsc zerowych funkcji kwadratowej
na podstawie jej wzoru ax^2 + bx + c = 0.
"""
def Miejsca_zerowych_funkcji_kwadratowej():
global x, a, delta, wynik, b, c
a = 1
b = -2
c = 0
if a == 0:
print('To nie jest równanie kwadratowe.')
else:
print(''.join([str(x2) for x2 in ['Δdelta=(', b, ')^2-4*(', a, ')*(', c, ')']]))
if delta2() < 0:
print('Ponieważ Δdelta<0, to funkcja nie ma miejsc zerowych. ')
else:
if delta2() == 0:
print(''.join([str(x3) for x3 in ['Ponieważ Δdelta=0, to funkcja ma jedno miejsce zerowe postaci: x_1=x_2=', '-(', b, ')/2*(', a, ').']]))
else:
print(''.join([str(x4) for x4 in ['Ponieważ Δdelta>0, to funkcja ma dwa miejsca zerowe postaci: x_1=', '(-(', b, ')-√', delta2(), ')/2*(', a, '), x_2=(-(', b, ')+√', delta2(), ' )/2*(', a, ').']]))
"""Opisz tę funkcję...
"""
def delta2():
global x, a, delta, wynik, b, c
delta = b * b - 4 * (a * c)
return delta
"""Opisz tę funkcję...
"""
def znak(x):
global a, delta, wynik, b, c
if x < 0:
wynik = '-' + str(-1 * x)
else:
wynik = '+' + str(x)
return wynik
Miejsca_zerowych_funkcji_kwadratowej()