Schemat interaktywny
Polecenie 1
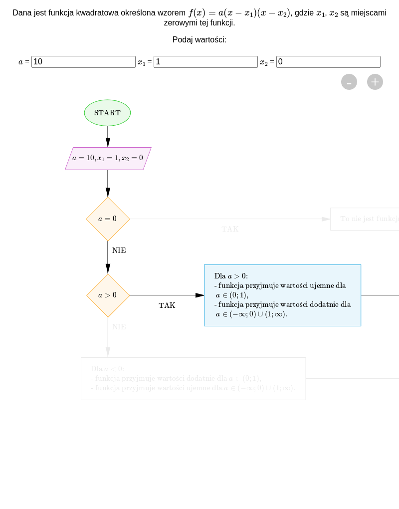
Przeanalizuj działanie schematu interaktywnego, a następnie wykonaj polecenie.

Zasób interaktywny dostępny pod adresem https://zpe.gov.pl/a/DcSMSvznb
Polecenie 2
Określ, dla jakich argumentów funkcja przyjmuje wartości dodatnie, a dla jakich wartości ujemne, jeżeli jest określona wzorem:
a) ,
b) .
Polecenie 3
W poniższym schemacie przygotuj algorytm wyznaczający przedziały, dla jakich funkcja przyjmuje wartości dodatnie i ujemne.
Przygotuj w języku PHP algorytm wyznaczający przedziały, dla jakich funkcja przyjmuje wartości dodatnie i ujemne.